 |
 |
 |
Over The Phone Role Play Guide
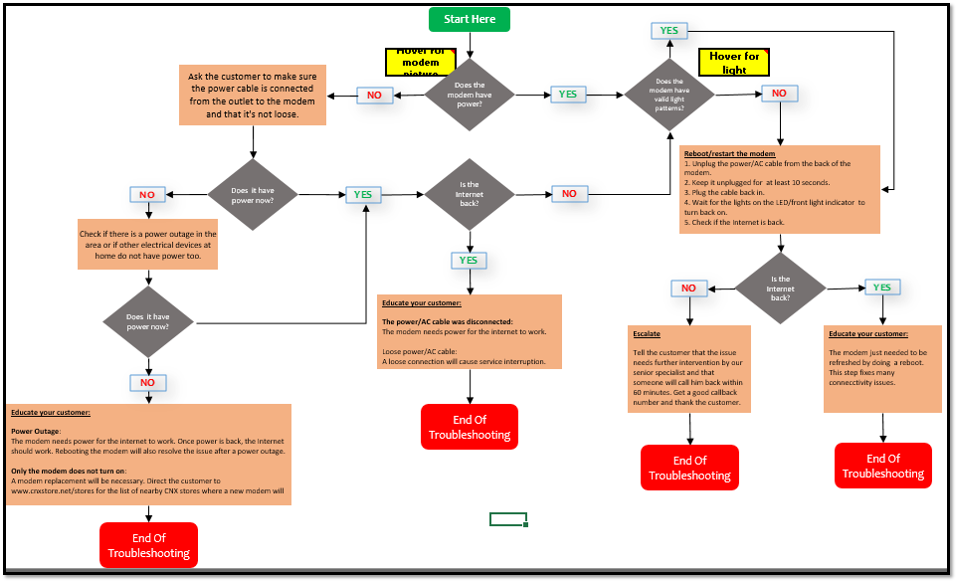
PLEASE READ •You will use this tool as you go through the role play session. •You will play the role of a techinical support representative. •You will be given 10 minutes to be familiar with the call flow, troubleshooting steps and other importat information about the product. •If you have questions, do not hesitate to ask your facilitator before the role play begins
|
|
|